
Наши инструменты отслеживают миллионы рекламных кампаний в форматах native, push, pop и TikTok.
НачатьЗапуск недобросовестных рекламных кампаний — это не новость. Многие интернет-рекламодатели пытаются обойти правила, установленные рекламными сетями, чтобы размещать кампании, которые не разрешены данной рекламной сетью. Мы ежедневно сталкиваемся с множеством примеров таких кампаний на нашей платформе для шпионажа за рекламой.
Наиболее распространённой тактикой является маскировка текста объявления с помощью текста и изображений, не вызывающих подозрений. Затем создается фальшивая или безобидная целевая страница, которая показывается команде проверки, в то время как реальный трафик перенаправляется на настоящую доходную страницу для большинства аудитории. В рекламном сообществе это называется криптопоказом (cloaking).
Рассмотрим гипотетический пример. Онлайн-азартные игры запрещены в Соединённых Штатах. Поэтому рекламодателям запрещено показывать рекламу азартных игр аудитории из США, поскольку это незаконно. Существует множество зарубежных онлайн-платформ для азартных игр, которые стремятся привлечь клиентов из США. Поэтому сами эти платформы или их партнёры пытаются запускать подобные рекламные кампании, используя методы криптопоказа.
Одним из первых методов криптопоказа было показывать разрешённую целевую страницу в процессе одобрения кампании, а после одобрения перенаправлять по URL на недопустимую страницу. Как вы понимаете, такой метод легко обнаружить, и поэтому мошенники начали разрабатывать более сложные техники. Это может включать определение «подозрительного» трафика по IP-адресу посетителя, анализ HTTP-заголовков на наличие несоответствий, выполнение проверок JavaScript, чтобы определить, исходит ли трафик с мобильного устройства или эмулятора и т.д.
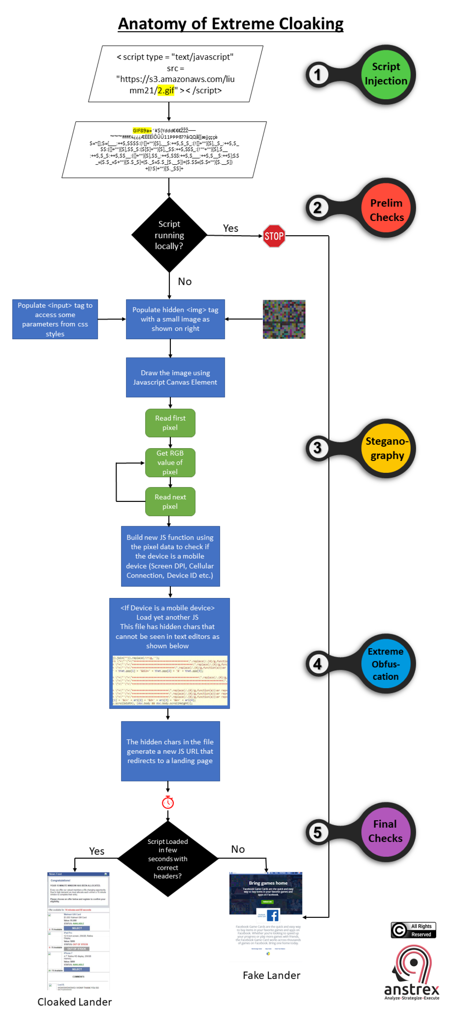
В этой статье мы раскроем одну из наиболее сложных и, откровенно говоря, поразительных техник криптопоказа, впервые обнаруженную специалистами из bidfilter. Она состоит из нескольких этапов и проверок, включая увлекательные методы, такие как стеганография, глубокая обфускация и хитрая инъекция JavaScript.
Прежде чем мы опишем шаги подробно, давайте взглянем на диаграмму ниже, которая упрощает понимание всего процесса:
Ниже приведены ссылки на оригинальную научную статью от Bidfilter и PDF-файл с диаграммой высокого разрешения, если вам это интересно.
Белая книга: Оригинальная белая книга от BidFilter
Блок-схема: Блок-схема высокого разрешения в формате PDF
Как отмечал автор белой бумаги, это, безусловно, самый крайний пример вредоносной рекламы из всех, которые им когда-либо встречались. Я думаю, можно с уверенностью предположить, что мы столкнемся с этим не в последний раз. Рекламные сети должны усилить свои усилия, если они действительно настроены бороться с таким видом спама.
Получайте лучшие конверсионные лендинги каждую неделю на свою почту.
Коротко
Согласование рекламы через несколько каналов может значительно увеличить отдачу от маркетинговых вложений. Узнайте, как создать комплексную стратегию, согласовывающую сообщения, сроки и таргетинг на таких платформах, как Native, Push и Pop. Узнайте, как бесшовная интеграция кросс-каналов усиливает запоминание бренда и повышает конверсию. Идеально подходит для маркетологов, стремящихся сделать каждый вложенный в рекламу доллар по-настоящему эффективным за счет более продуманной координации.
Marcus Chen
7 миндек. 7, 2025
Кейc
TikTok стал мощной рекламной платформой для компаний электронной коммерции, стремящихся увеличить продажи и расширить базу своих клиентов. Это исследование случая из Перу демонстрирует огромный потенциал, который TikTok представляет для компаний электронной коммерции.
Kulwant Nagi
7 миниюл. 14, 2024
Избранное
TikTok является ключевым каналом роста для Shopify в 2024 году. Начните с добавления канала продаж TikTok в Shopify, привяжите TikTok For Business, Business Center и Ads Manager, а также установите пиксель TikTok с выбранным вами уровнем обмена данными. В Ads Manager создавайте кампании → группы объявлений → объявления, выбирайте продажу товаров (с привязанным каталогом), таргетируйте по демографии, интересам и поведению и устанавливайте ежедневный или общий бюджет (часто минимум $20–$50). Тестируйте цели оптимизации — клики, просмотры страницы назначения и конверсии — чтобы определить, что масштабируется. Используйте короткие видеоролики, Spark Ads, контент создателей через коды публикаций, четкие призывы к действию и релевантные ключевые слова/хэштеги. После одобрения отслеживайте аналитику и вносите коррективы. Для стратегии используйте Anstrex In-Stream, чтобы анализировать конкурентов по фильтрам, ключевым словам, товарам и магазинам, затем создавайте эффективные рекламные объявления в виде демонстраций с локализацией.
Jairene Cruz
7 минапр. 25, 2024



